Scan-N-Plan  7.0.0
Loading...
Searching...
No Matches
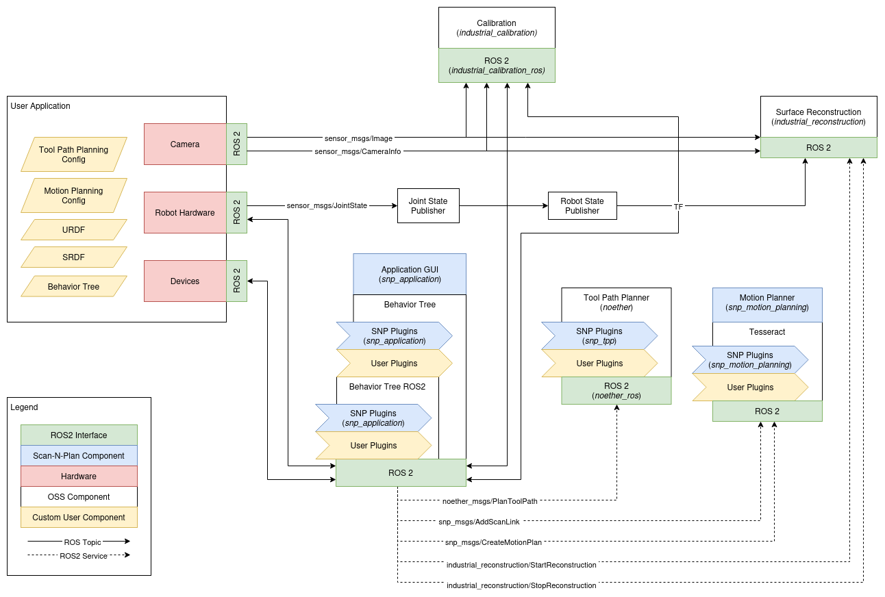
Architecture

Core Packages

snp_msgs

Contains ROS2 message and service definitions generating tool paths and motion plans.

snp_application

Contains a GUI application Qt widget, behavior tree plugins, and behavior tree configuration files

snp_tpp

Contains custom tool path planning GUI widgets and source code for the region of interest selection mesh modifier and SNP-specific raster tool path planner

snp_motion_planning

Contains a planning server based on tesseract for generating freespace and process motions; contains custom tesseract inverse kinematics plugins, planning task plugins, and planner profiles

Simulation Packages

snp_motion_execution

Contains files to simulate robotic motion

snp_scanning

Contains files to convert a YAML file into a robot scan path and to simulate industrial_reconstruction